Plan du Code
Diagramme de Class simple


Explication du Diagramme de Classes
Introduction à la Modélisation UML avec un Projet Java
Objectif : Comprendre la structure et les relations entre différentes composantes d'une application Java en utilisant le diagramme de classes UML.
Introduction au Diagramme de Classes
Un diagramme de classes UML est un type de diagramme statique qui décrit la structure d'un système en montrant ses classes, leurs attributs, opérations (ou méthodes), et les relations entre les objets.
Analyse du Diagramme de Classes du Projet
-
Classes Principales :
AlimentDAOetCouleurDAO: Ces classes représentent la logique d'accès aux données pour les entités "Aliment" et "Couleur" respectivement. Elles implémentent l'interfaceIGenericCRUD.DatabaseConnection: Gère la connexion à la base de données.Utils: Fournit des méthodes utilitaires comme la conversion de résultats SQL en format JSON.- les servlets
AlimentServletetCouleurServlet. Chaque servlet est connectée à sa classe DAO respective, illustrant leur rôle dans la gestion des requêtes HTTP et la délégation des opérations CRUD à la couche d'accès aux données.
-
Interface IGenericCRUD :
- Définit les méthodes CRUD (Create, Read, Update, Delete) que
AlimentDAOetCouleurDAOdoivent implémenter.
- Définit les méthodes CRUD (Create, Read, Update, Delete) que
-
Attributs et Méthodes :
- Chaque classe possède des attributs et des méthodes spécifiques. Par exemple,
AlimentDAOetCouleurDAOont un attributdbConnectionde typeDatabaseConnection.
- Chaque classe possède des attributs et des méthodes spécifiques. Par exemple,
-
Relations :
- Les flèches montrent les dépendances et les relations d'implémentation. Par exemple,
AlimentDAOdépend deDatabaseConnectionpour la connexion à la base de données.
- Les flèches montrent les dépendances et les relations d'implémentation. Par exemple,
Points Clés à Discuter
- Encapsulation : Comment les attributs privés et les méthodes publiques promeuvent l'encapsulation.
- Héritage et Polymorphisme : Utilisation de l'interface
IGenericCRUDpour imposer une structure commune àAlimentDAOetCouleurDAO. - Relations de Composition : Comprendre la composition, comme illustrée par la relation entre
DatabaseConnectionet les classes DAO. - Conception Modulaire : Comment le diagramme montre une conception modulaire et la séparation des préoccupations.
Activités Pratiques
- Reconstruire le Diagramme (facultatif) : Utilisez un outil de modélisation UML pour recréer le diagramme à partir des informations fournies.
- Extension du Diagramme : Ajoutez la nouvelles classes Type_Aliment et modifiez les relations existantes dans la structure globale.
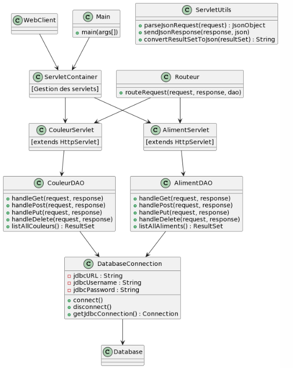
Encore plus de détails:

-
ServletContainer : Il s'agit d'un composant au niveau du serveur d'application (comme Tomcat ) qui gère les servlets. Le conteneur de servlets est responsable de charger les servlets, d'initier leur cycle de vie, de fournir des objets de requête/réponse et de gérer les requêtes HTTP entrantes. Il crée un environnement dans lequel les servlets peuvent s'exécuter.
-
HttpServlet : C'est une classe abstraite dans l'API Java Servlet, servant de base pour créer des servlets HTTP.
HttpServletest étendue par les classes de servlets spécifiques à une application pour gérer les requêtes et les réponses HTTP. Ces classes de servlets personnalisées sont ensuite déployées et gérées par le conteneur de servlets.
Diagramme réalisé avec PLantUML
-
Introduction aux Servlets Java :
- Définition d'une servlet et de son rôle dans une application web.
- Explication de la classe
HttpServletet de son importance.
-
Architecture Web avec Servlets :
- WebClient : Le point de départ de toute requête HTTP. Le client web (navigateur ou autre client HTTP) envoie des requêtes au serveur Tomcat.
-
Tomcat seul : Il agit comme un serveur d'applications Java, gérant les requêtes HTTP, exécutant des servlets, et pouvant également servir du contenu statique.
-
Tomcat avec Apache HTTP Server : Dans cette configuration, Apache HTTP Server gère le contenu statique et peut rediriger les requêtes dynamiques vers Tomcat. C'est une configuration commune pour optimiser les performances et la sécurité.
-
- ServletContainer : Le composant central qui reçoit les requêtes HTTP du WebClient. Il gère le cycle de vie des servlets, crée des objets de requête/réponse (
HttpServletRequestetHttpServletResponse), et achemine les requêtes vers les servlets appropriées. - Routeur : Un composant personnalisé qui détermine comment acheminer les requêtes vers différentes servlets ou méthodes DAO en fonction du type de requête (GET, POST, PUT, DELETE) et des paramètres de requête.
- WebClient : Le point de départ de toute requête HTTP. Le client web (navigateur ou autre client HTTP) envoie des requêtes au serveur Tomcat.
-
Servlets Spécifiques :
- CouleurServlet & AlimentServlet : Exemples de servlets étendant
HttpServlet. Chaque servlet gère un aspect spécifique de l'application (par exemple, les requêtes liées aux couleurs ou aux aliments). - DAO (Data Access Object) :
CouleurDAOetAlimentDAOsont des exemples de classes DAO qui effectuent des opérations CRUD (Create, Read, Update, Delete) sur la base de données. Elles sont appelées par les servlets pour interagir avec la base de données.
- CouleurServlet & AlimentServlet : Exemples de servlets étendant
-
Interaction avec la Base de Données :
- DatabaseConnection : Gère la connexion à la base de données MySQL. Fournit des méthodes pour connecter et déconnecter la base de données.
- Database : Représente la base de données où les données sont stockées et récupérées via des requêtes SQL.
-
Utilitaires et Démarrage de l'Application :
- ServletUtils : Contient des méthodes utilitaires pour aider les servlets, comme la conversion des résultats SQL en JSON.
- Main : La classe principale qui démarre le serveur (Tomcat, dans ce cas) et configure les servlets.
Conclusion :
- Les servlets Java sont des composants clés dans le développement d'applications web, gérant le traitement des requêtes HTTP et l'interaction avec la base de données.
- L'architecture présentée montre comment les différentes parties d'une application web Java interagissent pour fournir une réponse aux requêtes des clients.
